ros2_medkit_diagnostic_bridge

This section contains design documentation for the ros2_medkit_diagnostic_bridge package.

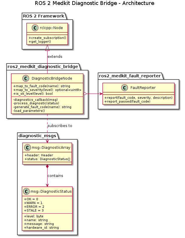
Overview

The Diagnostic Bridge converts standard ROS 2 /diagnostics messages into fault events for the FaultManager. This enables integration with existing ROS 2 diagnostic infrastructure while leveraging the centralized fault management capabilities of ros2_medkit.

Architecture

The following diagram shows the data flow and component relationships.

@startuml ros2_medkit_diagnostic_bridge_architecture

skinparam linetype ortho
skinparam classAttributeIconSize 0

title ROS 2 Medkit Diagnostic Bridge - Architecture

package "ROS 2 Framework" {
    class "rclcpp::Node" {
        +create_subscription()
        +get_logger()
    }
}

package "diagnostic_msgs" {
    class "msg::DiagnosticArray" {
        +header: Header
        +status: DiagnosticStatus[]
    }

    class "msg::DiagnosticStatus" {
        +OK = 0
        +WARN = 1
        +ERROR = 2
        +STALE = 3
        --
        +level: byte
        +name: string
        +message: string
        +hardware_id: string
    }
}

package "ros2_medkit_fault_reporter" {
    class FaultReporter {
        +report(fault_code, severity, description)
        +report_passed(fault_code)
    }
}

package "ros2_medkit_diagnostic_bridge" {

    class DiagnosticBridgeNode {
        +map_to_fault_code(name): string
        +map_to_severity(level): optional<uint8>
        +is_ok_level(level): bool
        --
        -diagnostics_callback(msg)
        -process_diagnostic(status)
        -generate_fault_code(name): string
        -load_parameters()
    }
}

' Relationships
DiagnosticBridgeNode -up-|> "rclcpp::Node" : extends
DiagnosticBridgeNode o-right-> FaultReporter : uses
DiagnosticBridgeNode ..> "msg::DiagnosticArray" : subscribes to
"msg::DiagnosticArray" *--> "msg::DiagnosticStatus" : contains

@enduml

ROS 2 Medkit Diagnostic Bridge Architecture

Data Flow

@startuml diagnostic_bridge_flow

participant "Diagnostic\nPublisher" as Pub
participant "/diagnostics\ntopic" as Topic
participant "DiagnosticBridgeNode" as Bridge
participant "FaultReporter" as Reporter
participant "FaultManager" as FM

Pub -> Topic : DiagnosticArray
Topic -> Bridge : callback

alt level == OK
    Bridge -> Reporter : report_passed(fault_code)
    Reporter -> FM : ReportFault(PASSED)
    note right: Triggers healing
else level == WARN/ERROR/STALE
    Bridge -> Reporter : report(fault_code, severity, msg)
    Reporter -> FM : ReportFault(FAILED)
    note right: Creates/updates fault
end

@enduml

Diagnostic Bridge Data Flow

Severity Mapping

The bridge maps DiagnosticStatus levels to FaultManager severities:

Severity Mapping

DiagnosticStatus

Fault Severity

Description

OK (0)

PASSED event

Sends healing event to clear fault

WARN (1)

WARN (1)

Warning-level fault

ERROR (2)

ERROR (2)

Error-level fault

STALE (3)

CRITICAL (3)

Stale data treated as critical

Main Components

  1. DiagnosticBridgeNode - The main ROS 2 node - Subscribes to /diagnostics topic (configurable) - Processes each DiagnosticStatus in incoming arrays

  2. Fault Code Generation - Converts diagnostic names to fault codes - Custom mappings via name_to_code.<name> parameters take precedence - Auto-generation converts to UPPER_SNAKE_CASE: "motor temp""MOTOR_TEMP" - Can be disabled with auto_generate_codes: false

  3. FaultReporter Integration - Bridges to FaultManager - OK status → report_passed() for healing - WARN/ERROR/STALE → report() with mapped severity

Configuration

Parameters

Node Parameters

Parameter

Default

Description

diagnostics_topic

/diagnostics

Topic to subscribe for diagnostic messages

auto_generate_codes

true

Auto-generate fault codes from diagnostic names

name_to_code.<name>

(none)

Custom mapping from diagnostic name to fault code

Example Launch Configuration

diagnostic_bridge:
  ros__parameters:
    diagnostics_topic: "/diagnostics"
    auto_generate_codes: true
    # Custom mappings override auto-generation
    "name_to_code.motor_controller: Status": "MOTOR_001"
    "name_to_code.battery_monitor": "BATTERY_LOW"

Design Decisions

Fault Code Auto-Generation

Diagnostic names are converted to fault codes using these rules:

  • Convert to uppercase

  • Replace non-alphanumeric characters with underscores

  • Collapse multiple separators to single underscore

  • Remove leading/trailing underscores

Examples:

  • "motor temp""MOTOR_TEMP"

  • "/robot/arm""ROBOT_ARM"

  • "sensor: status""SENSOR_STATUS"

STALE as CRITICAL

STALE diagnostics are mapped to CRITICAL severity because stale data typically indicates a communication failure or node crash, which is a serious system health issue.